SOLIDWORKS PDM Admin Şifresi Nasıl Sıfırlanır?

SOLIDWORKS PDM Admin Şifresi Nasıl Sıfırlanır?

Özet

Kaybolan PDM Admin şifrenizi dakikalar içinde sıfırlayıp erişiminizi geri alın.

SOLIDWORKS PDM Admin hesabınıza erişimi kaybetmek sinir bozucu olabilir. Unutulan bir şifreyle mi uğraşıyorsunuz yoksa bilinmeyen kimlik bilgileriyle bir vault mu devraldınız, admin erişimini hızlıca geri kazanmak çok önemlidir. Bu SOLIDWORKS hızlı ipucu, kayıp bir PDM Admin şifresini sıfırlama adımlarında size rehberlik edecek ve veri yönetimi ortamınızın kontrolünü geri kazanmanıza yardımcı olacaktır.

Kayıt Defteri Anahtarlarını Kaldırma

Kayıp bir PDM admin şifresini sıfırlamanın ilk adımı kayıt defteri anahtarlarını kaldırmaktır:

  1. Arşiv sunucusuna yerel sistem yöneticisi olarak giriş yapın.
  2. Kayıt Defteri Düzenleyicisi'ni açın.

 

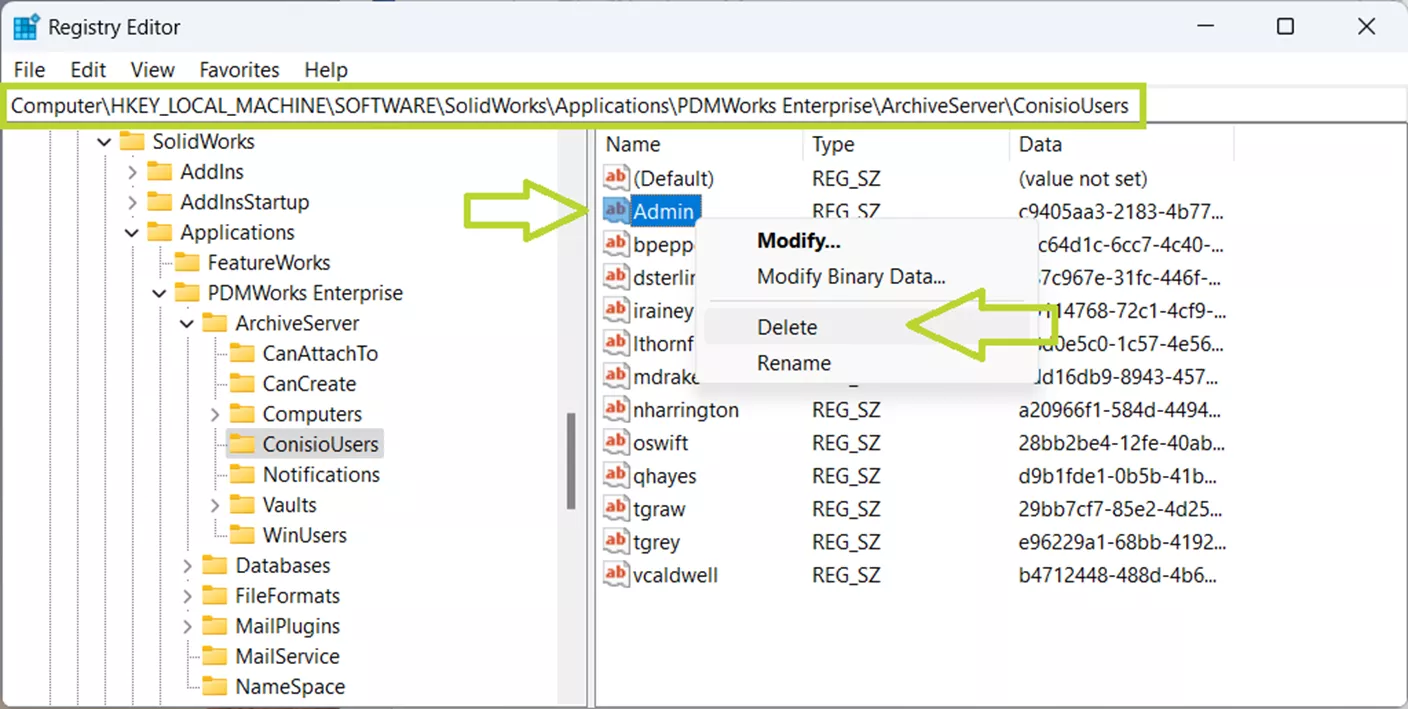
SOLIDWORKS PDM Kayıt Defteri Düzenleyicisi ekran görüntüsüKayıt Defteri Düzenleyicisi

 

Varsa aşağıdaki anahtarlarda Admin kullanıcısını silin:

  1. HKEY_LOCAL_MACHINE\SOFTWARE\SolidWorks\Applications\PDMWorks Enterprise\ArchiveServer\ConisioUsers
  2. HKEY_LOCAL_MACHINE\SOFTWARE\SolidWorks\Applications\PDMWorks Enterprise\ArchiveServer\Vaults\[vault name]\ConisioUsers

 

SOLIDWORKS PDM Kayıt Defteri Düzenleyicisi dosya yapısı görünümüKayıt Defteri Düzenleyicisi PDM Dosyası

 

Yeni Admin Şifresini Ayarlama

Kayıt defteri anahtarlarını kaldırdıktan sonra, yeni şifreyi ayarlamaya hazırsınız. Sonraki adımlar, vault'unuzun global admin girişi mi yoksa vault özelinde admin girişi mi kullandığına bağlı olacaktır.

Global Admin Girişi Kullanılıyorsa:

  1. Arşiv Sunucusu Yapılandırması uygulamasını açın.

 

SOLIDWORKS PDM Arşiv Sunucusu yapılandırma arayüzüSOLIDWORKS PDM Arşiv Sunucusu

Araçlar > Varsayılan Ayarlar… seçin

SOLIDWORKS PDM Arşiv Sunucusu varsayılan ayarlar ekranıSOLIDWORKS PDM Arşiv Sunucusu Ayarları

Giriş sekmesinde, Admin kullanıcı bölümü altında, Şifre… seçin

 

SOLIDWORKS PDM Arşiv şifre ayarlama iletişim kutusuSOLIDWORKS PDM Arşiv Şifre Ayarı

 

Mevcut Şifre alanını boş bırakın ve yeni şifrenizi hem Yeni Şifre hem de Yeni Şifreyi Onayla alanlarına yazın.

SOLIDWORKS PDM yeni şifre giriş ekranıPDM Yeni Şifre

 

Yeni şifrenizi kaydetmek için Tamam'a ve Varsayılan Ayarlar iletişim kutusunu kapatmak için Tamam'a tıklayın.

Vault Özelinde Admin Girişi Kullanılıyorsa:

  1. Arşiv Sunucusu Yapılandırması uygulamasını açın.

SOLIDWORKS PDM Arşiv yapılandırma penceresiSOLIDWORKS PDM Arşiv

 

Arşivler klasörünü genişletin.

SOLIDWORKS PDM Arşiv klasörü görünümüSOLIDWORKS PDM Arşiv Klasörü

 

Vault adına sağ tıklayın ve Özellikler'i seçin.

SOLIDWORKS PDM Arşiv özellikler penceresiSOLIDWORKS PDM Arşiv Test

Giriş sekmesinde, Admin kullanıcı bölümü altında, Şifre… seçin

  1. Not: Eğer Şifre… kutusu grileşmişse ve Varsayılan Admin kullanıcıyı kullan kutusu işaretliyse, bunun yerine Global Admin Girişi adımlarını izleyin veya vault özelinde bir Admin şifresi kullanmaya başlamak için kutunun işaretini kaldırın.

SOLIDWORKS PDM yeni şifre ayarlama ekranıSOLIDWORKS PDM Yeni Şifre

 

Mevcut Şifre alanını boş bırakın ve yeni şifrenizi hem Yeni Şifre hem de Yeni Şifreyi Onayla alanlarına yazın.

SOLIDWORKS PDM yeni şifre test ekranıSOLIDWORKS PDM Yeni Şifre Test

 

Yeni şifreyi kaydetmek için Tamam'a ve Özellikler iletişim kutusunu kapatmak için Tamam'a tıklayın.

Bu işlemi her vault için tekrarlayın.

Sonuç

SOLIDWORKS PDM Admin hesabınıza başarıyla erişimi geri kazandığınıza göre, şimdi önleyici tedbirler uygulamak için iyi bir zamandır. Güncellenmiş kimlik bilgilerini belgelediğinizden emin olun ve BT ekibinizle birlikte çalışarak bir şifre yönetim sistemi kurmayı düşünün. Bu adımları şimdi atmak, gelecekteki kesintileri önlemeye ve kritik erişimin bir daha asla kaybolmamasını sağlamaya yardımcı olabilir.

Hâlâ SOLIDWORKS 2026 Veri Yönetimi seçeneklerinizi değerlendiriyorsanız, bu blog yazısı tam size göre.

Tüm Yazılara Dön PDM Kategorisi

Admin User

İçerik Editörü & SolidWorks Uzmanı

SolidWorks ve CAD teknolojileri alanında 10+ yıl deneyime sahip. Endüstriyel tasarım ve otomasyona odaklanan yazılar kaleme alıyor.